運用 RFSoC 系統模組,建構新一代軟體定義無線電
2025-10-14
軟體定義無線電 (SDR) 是無線通訊領域最重大的變革之一。傳統無線電依賴固定類比電路進行濾波、混合、調變,軟體定義無線電則是將大部分處理轉移到數位域。軟體定義無線電以軟體驅動的演算法取代以硬體為中心的功能,取得無可比擬的高靈活性,讓設計人員無需重新設計硬體即可升級功能、適應新協定,以及延長系統生命週期。
此動態重新配置能力,讓軟體定義無線電在廣泛的應用中不可或缺,包含國防系統、航太、5G 基礎設施、衛星通訊、電子測試設備等。
軟體定義無線電與傳統無線電系統不同之處
在傳統 RF 接收器中,類比組件承擔大部分工作負載:混頻器降轉輸入訊號、濾波器塑造頻譜、調變器或解調器復原資訊。這種類比鏈可能不夠靈活,而且容易受到雜訊影響,因此需要針對每個新頻帶或標準重新設計。
相較之下,軟體定義無線電大幅減少類比前端,通常只剩天線和基本的 RF 前端電路 (圖 1)。一旦輸入的波形由類比數位轉換器 (ADC) 數位化,繁重的工作就交由軟體執行。調變、解調、頻道濾波、校正、解碼均以數位方式進行。同樣地,針對傳輸,數位類比轉換器 (DAC) 將處理後的資料轉換回 RF 訊號,也同樣由軟體常式控制。
圖 1:基本的軟體定義無線電處理。(圖片來源:iWave Global)
這種轉變帶來強大的靈活性:相同的無線電硬體可以支援 Wi-Fi,或是 5G 頻段,接下來還可以支援安全的戰術通訊,一切都只需更新軟體即可。
RFSoC:軟體定義無線電的理想平台
建立高效能軟體定義無線電需要超快速轉換器、強大的處理結構,以及低延遲資料路徑。AMD 的 Zynq™ UltraScale+™ RFSoC 系列整合以下功能,可滿足這些需求:
- Multi-gigasample RF-ADC 和 RF-DAC
- 用於即時 DSP 的 FPGA 可編程邏輯
- 用於軟體控制的嵌入式 Arm® 處理器
- 高速記憶體和收發器介面
RFSoC 將原先所需的多重離散晶片整合到單一元件中,可大幅簡化電路板設計。這種整合度能降低功耗、減少延遲、提升訊號完整性。即時 RF 應用對時間精密度和效能不容妥協,RFSoC 對此提供具有超低延遲和緊密同步的單晶片解決方案。
直接 RF 採樣的威力
RFSoC 的顯著優勢之一是能夠支援 multi-GSPS 範圍內的取樣率。其 RF-ADC 可以直接擷取 RF 頻率的訊號,而其 RF-DAC 可以產生極廣頻的輸出,這兩者都無需依賴中間的降轉階段。
這允許「幾乎全數位」的無線電架構,其中 2.4 GHz 的 Wi-Fi、3.5 GHz 左右的 5G 新無線電以及 800 MHz 至 1.8 GHz 的蜂巢頻段等標準都可以直接數位化及進行處理。相較之下,許多現成的軟體定義無線電平台的取樣率限於數十或數百 MHz,因此需依賴類比混頻器將訊號降轉至中頻。
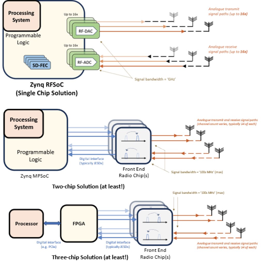
RFSoC 架構的軟體定義無線電消除這些類比階段,可達到更高的保真度、更低的延遲,以及更緊湊的設計 (圖 2)。
圖 2:單晶片 RFSoC軟體定義無線電解決方案與多晶片替代方案的比較。(圖片來源:採用 Zynq® UltraScale+™ RFSoC 的軟體定義無線電)
SDR 架構比較:單晶片與多晶片
相較於傳統軟體定義無線電架構,RFSoC 有更高整合優勢 (表 1)。
|
表 1:RFSoC 與傳統軟體定義無線電解決方案的比較。
RFSoC 將 ADC、DAC、FPGA 邏輯、處理器全部整合在單一封裝內,可避免晶片間通訊的缺陷。對於開發人員而言,可達到更短的設計週期、更低的成本、更卓越的最終效能。
選擇 RFSoC 軟體定義無線電系統模組的優勢
儘管 RFSoC 本身有高整合度,但以之為中心設計客製化電路板仍然很困難,電源排序、時脈分配、multi-gigabit 佈局都需要高度專業知識,因此可由系統模組 (SoM) 提供實際的解決方案。
系統模組是緊湊型預驗證模組,納入 RFSoC、記憶體、電源管理、高速介面,可讓工程師:
- 加速原型設計並最將設計風險降至最低
- 專注於應用特定的創新而非基板整合
- 達到適用於航太和國防的緊湊型、SWaP 最佳化 (尺寸、重量、功率) 設計
- 依賴長期可用性和生產級質量
載板可以依據各使用案例訂製,而系統模組保持不變,允許團隊重複使用智慧財產權 (IP) 並降低整體開發成本。
圖 3:用於 RFSoC 軟體定義無線電的 iWave 載板。(圖片來源:iWave)
iWave 的 RFSoC 系統模組產品組合
iWave 是一套全面的 RFSoC SoM 和評估平台,每個平台都針對高效能軟體定義無線電和 RF 應用經過調整:
- iG-G42M – ZU49/ZU39/ZU29DR RFSoC SoM
- 具有 16 個 ADC (2.5 GSPS) 和 16 個 DAC (10 GSPS)
- iG-G42P – RFSoC PCIe 卡 (ZU49/ZU39/ZU29DR)
- PCIe Gen3 連線、NVMe 儲存、SMA I/O、FMC+ 擴充
- iG-G60M – ZU48/47/43/28/27/25DR RFSoC SoM
- 多達 8 通道 ADC/DAC (5 GSPS/9.85 GSPS)
- iG-G60V (即將推出) – RFSoC ADC/DAC 3U VPX 插入式模組
- 適用於航太和國防的堅固外型
圖 4:iWave RFSoC SoM。(圖片來源:iWave)
這些模組由強大的軟體堆疊支援,包括 Linux BSP、JESD204B/C 支援、GStreamer 管道,以及參考應用,確保從原型設計到生產的順暢路徑。
RFSoC 軟體定義無線電的實際影響
由直接 RF 採樣、整合數位處理、模組級部署,組成以下軟體定義無線電系統:
- 高度靈活 - 可配置為多種無線標準
- 緊湊及高效率 - 針對重視 SWaP 的平台經過最佳化
- 高保真度 - 最小訊號衰減
- 可擴展 - 從實驗室原型到已部署的國防和電信基礎設施
無論是進行即時監控的無人機系統、支援動態頻譜分配的 5G 基地台,或是分析廣頻訊號的可攜式測試設備,RFSoC 軟體定義無線電都能提供解決方案,達到原先採用離散設計無法實現的成果。
結論
軟體定義無線電正在重塑無線通訊,讓無線電更加靈活、可升級、具有前瞻性。AMD 的 Zynq UltraScale+ RFSoC 將轉換器、FPGA 結構、處理器整合於單一矽晶中,實現這個概念。將 RFSoC 與系統模組配對,可加速產品上市、降低風險、達到生產級可靠性。
iWave 在 FPGA 和嵌入式系統領域擁有超過 25 年的專業經驗,提供平衡效能、成本、長期支援的 RFSoC SoM 和 ODM 服務。
若要瞭解 iWave 的 RFSoC 產品組合如何加速您的軟體定義無線電專案,請來信至 mktg@iwave-global.com。
聲明:各作者及/或論壇參與者於本網站所發表之意見、理念和觀點,概不反映 DigiKey 的意見、理念和觀點,亦非 DigiKey 的正式原則。




